ACT NOW: The Alteryx team will be retiring support for Community account recovery and Community email-change requests Early 2026. Make sure to check your account preferences in my.alteryx.com to make sure you have filled out your security questions. Learn more here
Start Free Trial

Alteryx Designer Desktop Discussions

Find answers, ask questions, and share expertise about Alteryx Designer Desktop and Intelligence Suite.
SOLVED

Can we categorized the points in different corlor and output that map into PDF file?

187
8 - Asteroid

Hi Alteryx engineer,

 

i have a file contains longitude/latitude info for the address with one column name driving time, can I change the point color to blue if driving time is between 0-30 mins, and red if greater 30 mins on map and output that map into a pdf file? can we also add the label into that map to indicate that how many percentage of blue point and percentage of red points?

2 REPLIES 2
DataNath
17 - Castor
17 - Castor

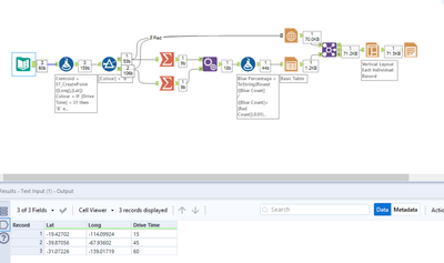
Hey @187, how does something like this look?

 

DataNath_0-1668591440504.pngDataNath_1-1668591453322.png

 

Edit: To get the table on the map itself, you can just overlay it like so:

 

DataNath_0-1668591829412.pngDataNath_1-1668591837577.png

187
8 - Asteroid

@DataNath 

 

this is amazing, thanks for the solution

Labels
Top Solution Authors