Hi there,
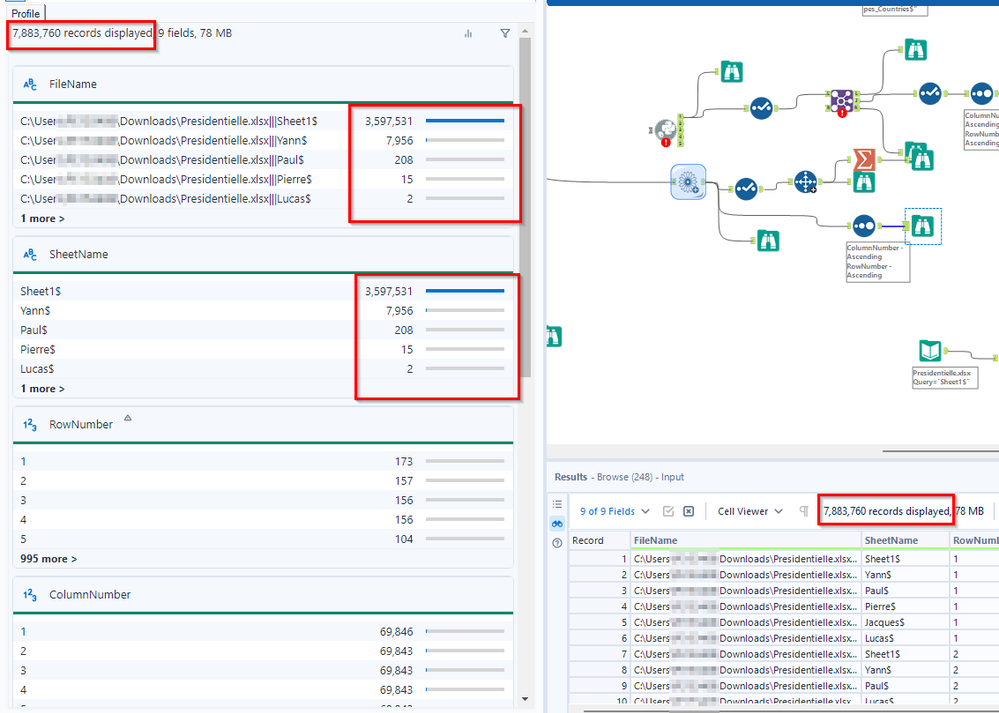
Im kinda confused by my alteryx's browse tool results. Here on the first screenshot i used a select records and it matches perfectly as u can see below.( numbers of records)

But when im looking directly after the macro output there is things i don't understand. Why the number of records here isn't matching while the full sheets etcs are on the third screenshot after a sort tool ( ascending):

Here is my output after the sort

If someone knows can you please enlighten me on it ? tysm.