In case you missed the announcement: The Alteryx One Fall Release is here! Learn more about the new features and capabilities here
ACT NOW: The Alteryx team will be retiring support for Community account recovery and Community email-change requests after December 31, 2025. Set up your security questions now so you can recover your account anytime, just log out and back in to get started. Learn more here
Start Free Trial

Alteryx Designer Desktop Discussions

Find answers, ask questions, and share expertise about Alteryx Designer Desktop and Intelligence Suite.
SOLVED

Calling out something new in month over month data

HannahGriffith
5 - Atom

Hello! I am newer to Alteryx and loving it so far. I have a problem that I am struggling to solve, and haven't quite found what I needed in my searches.

 

I have a big data set that gets updated monthly, coming from an external source.  This feeds through a workflow with many different filters to produce my outputs, which is working really well. What I need now is a check to see when something new is showing up in 10 of my columns I use to filter....

 

For example, one filter is on "Employment Status." There are currently 8 different Employment Statuses, and I want to know when a new one is added.

 

I was able to export a listing every month of all my fields -- example attached -- but I need Alteryx to look at two months and tell me what's new. I have tried a join, but I think I need the join to look at all the columns separately? (The rows are meaningless.) Do I need 10 separate inputs per month (20 inputs) and 10 separate joins? It seems like there would be a more efficient option? 

 

Thanks!!

4 REPLIES 4
PhilipL
Alteryx
Alteryx

@HannahGriffith My first thought is to do Summarize (or Unique) on the values in your 8 fields for each month and compare them using Joins on the Summarized/Uniqued values. Your L and R outputs from the Joins will tell you what is different month to month.

Garabujo7
Alteryx
Alteryx

Hello @HannahGriffith ,

 

You can transpose the column names and the join them to get the ones that are new.

 

Garabujo7_0-1669833433757.png

 

 

Gabriel

Garabujo7
Alteryx
Alteryx

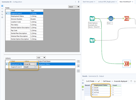
Also, as @PhilipL states, you can use the summarize and then a join to identify the ones that are new:

 

Garabujo7_0-1669833757201.png

 

 

Gabriel

PhilipL
Alteryx
Alteryx

@Garabujo7 wrote:

Hello @HannahGriffith ,

 

You can transpose the column names and the join them to get the ones that are new.

 

Garabujo7_0-1669833433757.png

 

 

Gabriel

 

 


With the transpose method, if you feed files in for both months, be sure to filter out null/empty values:

PhilipL_0-1669836232435.png

 

Labels
Top Solution Authors