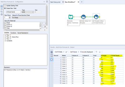
Hi All,
I am looking to see if there is a way to build the following into alteryx, like I did in excel. Column E & F are the sum of the cell above it and the cell to the left of it. For example, E5 = E4 + D5. I added a screen shot of my excel sheet as well.
