ACT NOW: The Alteryx team will be retiring support for Community account recovery and Community email-change requests Early 2026. Make sure to check your account preferences in my.alteryx.com to make sure you have filled out your security questions. Learn more here
Start Free Trial

Alteryx Designer Desktop Discussions

Find answers, ask questions, and share expertise about Alteryx Designer Desktop and Intelligence Suite.
SOLVED

CREATING NEW COLUMN

srk0609
8 - Asteroid

Hi Everyone,

 

Can you please help me get this is as output. I am including input file. Thank you for help.

 

UNIQUE ID

SHOP:12345678

SHOP:12345679.12345680

SHOP:12345679.12345681

 

 

3 REPLIES 3
binu_acs
21 - Polaris

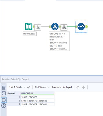
@srk0609 Are you looking for something like below

 

binuacs_0-1654011148684.png

 

DataNath
17 - Castor
17 - Castor

@srk0609 without any logic or explanations of the steps to make this dynamic, it's pretty much impossible to figure out what you want.


If you literally just want that as an output and don't care how then you can use attached workflow:

 

DataNath_0-1654011195827.png

 

srk0609
8 - Asteroid

The solution works only logic was if there is value in both ID_1 and ID_2 columns I want to concat value with SHOP. If there is value only in ID_1 we want to concat that to SHOP

Labels
Top Solution Authors