What I am trying to do is
1. Load dataset
2. Split to 2 roads - using "block until done"
3. Check amount of record - using "test"
3a. if test is success, continue export file
3b. If test fail, pop error and can exporting file
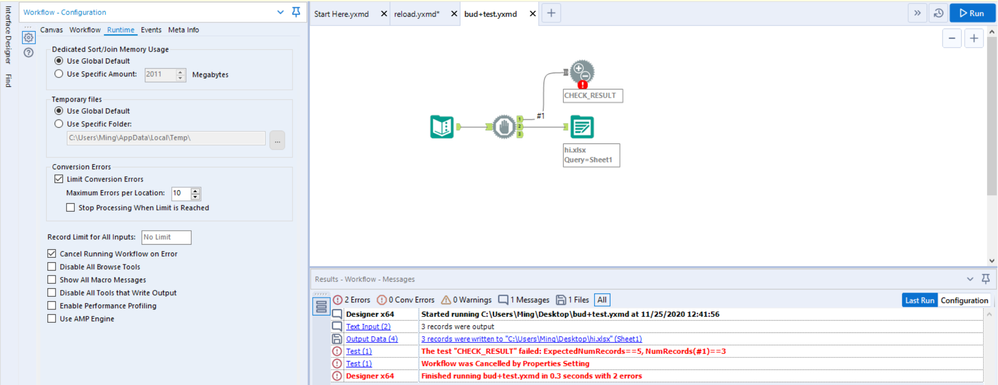
However, in my case, even test is fail and I set "cancel running workflow on error" to true, the folder is still output.
Attached screenshot and workflow for reference, anyone can suggest how can achieve what I expected correctly?
Solved! Go to Solution.
Hi @HMSUM
Is 3b correctly "stop export file"?
If then, you can use Message tool.
Message tool can stop the data if the conditions are matched.
No, it still export file, as you can see in the log section, the file is still exported
My result shows that it doesn't export the file.
Did you use my uploaded workflow?
Thx for solution for record counting, how about if I need to use other testing conditon, let say checking incoming record after joining match number of record before join.
Hi , I tried your example, it still exported the file even with the error message below ..

