HELP. I can't seem to transform and align my data without creating numerous (dozens) of duplicates and totals that don't match the starting number.
I've tried a few times with notional data. The help so far is greatly appreciated, but neither approach seems to translate to the real data. So, here's a sample of the real data. YXDB attached My goal seems very simple. I want 1 column for text and 1 column for dollars for each period (2019,2020, 2021 B, and 2021 O). There may not be text or dollars associated with each period.
Unless there is a clearer solution, I am trying to structure the data along the lines of the table below. THANKS
| LINE | PROJECT | PROGRAM | PROGRAM DESCP | PERIOD | TEXT | AMMOUNT |
| 2019 | ||||||
| 2020 | ||||||
| 2021 A | ||||||
| 2021 B |
Solved! Go to Solution.
Hello @hellyars,
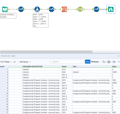
Not sure if this meets your needs exactly, but figured I would give it a shot. here is a snippet of the results of the first couple records:
Hi @hellyars,
This is my approach. I basically added the year+value columns together for each year, then I did my transpose and then text to columns. Hope that helps.
Please find the workflow attached.
Best,
Diego

