The Alteryx Community is a finalist in three 2026 CMX Awards! Help us win Customer Support Community, Most Engaged Community, and User Group Program of the Year - vote now! (it only takes about 2 minutes) before January 9.
ACT NOW: The Alteryx team will be retiring support for Community account recovery and Community email-change requests Early 2026. Make sure to check your account preferences in my.alteryx.com to make sure you have filled out your security questions. Learn more here
Start Free Trial

Alteryx Designer Desktop Discussions

Find answers, ask questions, and share expertise about Alteryx Designer Desktop and Intelligence Suite.

Attachment using the genrated file but using the current date output

Grail030510
8 - Asteroid

Good Day,

 

 Is there a possibility to attached an Excel file with the current date included in it is file name, I want it to be dynamically attach, since everyday I run the workflow and the file name of the excel file has a date on it?

 

Thanks In Advance

1 REPLY 1
DataNath
17 - Castor
17 - Castor

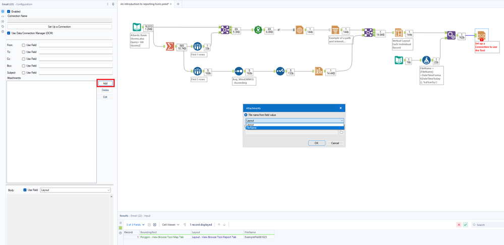
Hey @Grail030510, does the daily file follow a standard naming convention? If so then you could make the FileName dynamically in a Formula tool, before appending it to your data stream just before the Email output and referencing this field as the file to grab. Here's how that looks:

 

1) Create the 'base' of your filename

 

1001.png

 

2) Add the date using whatever formatting options you need

 

1002.png

 

3) Append this to the main data stream

 

1003.png

 

4) Reference the FileName field in the attachment options

 

1004.png

 

Hope this helps!

Labels
Top Solution Authors