Hi Dear Support Team,
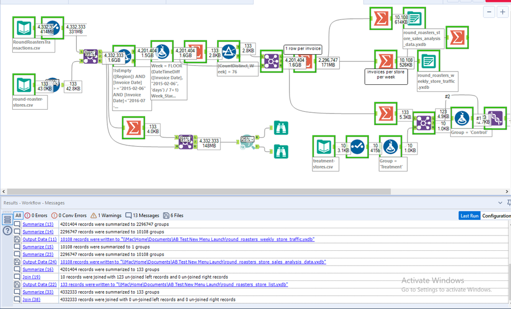
The Association Analysis tool tuns for a long period of time (stuck at 25%) without getting completed (attached the screenshot below).
In the Result-Workflow-Messages pane at the bottom of the screen, it shows the following message regarding the the Join tool that precedes the Association Analysis tool:
May you please let me know the issue with the Association Analysis tool getting stuck and/or the Join tool that comes before the Join tool in the workflow screenshot above.
Thanks
my gut feeling is that it's the join tool which is give you the problems - not the association analysis tool which is a just waiting for the join tool to finish... Is it possible you can try swapping out a join for a find/replace - I've read some discussions about how they may perform better than joins for huge data files and I noticed the first join tool (ie not the one before the association analysis) is dealing with a fairly huge file - could memory be an issue here?
Hi,
Thank you for your comment.
Here is screenshot of Task Manager - Performance monitoring tab showing 100% CPU usage while taking up 88% memory.
I need to run the workflow to its completion to produce the results.
Thanks
Are a 16gb system or more? If the answer is 16 or lower - I'd strongly recommend closing everything everywhere and then re-running... This could very well be a memory issue.
Hi,
Thank you for your comment.
Sure. I free some space on 16 GB memory and re-run.
Thanks.

