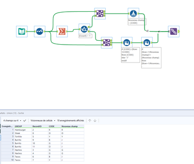
See. Example below. Each record belongs to a Group and has a CODE assigned to it that translates to a COLOR.
If there is only 1 record per GROUP then COLOR equals CODE.
If there is > 1 record per group and CODE is the same than COLOR = CODE
If there is > 1 record per GROUP and CODE is not the same then COLOR equals "J"
How can I make this happen
| RecordID | GROUP | NMBR_PER | CODE | COLOR (OUTPUT) |
| 1 | Hot Dog | 1 | B | B |
| 2 | Hamburger | 1 | R | R |
| 3 | Nachos | 1 | G | G |
| 4 | Nachos | 2 | G | G |
| 5 | Tortilla | 1 | Y | Y |
| 6 | Tacos | 1 | B | J |
| 7 | Tacos | 2 | Y | J |
| 8 | Steak | 1 | O | O |
| 9 | Burrito | 1 | B | J |
| 10 | Burrito | 2 | G | J |
| 11 | Burrito | 3 | O | J |
Solved! Go to Solution.
Hi @hellyars ,
Can you try the following workflow? It implements the logic you explained in your previous post.
Hope that helps,
Angelos
