The Alteryx Community is a finalist in three 2026 CMX Awards! Help us win Customer Support Community, Most Engaged Community, and User Group Program of the Year - vote now! (it only takes about 2 minutes) before January 9.
ACT NOW: The Alteryx team will be retiring support for Community account recovery and Community email-change requests Early 2026. Make sure to check your account preferences in my.alteryx.com to make sure you have filled out your security questions. Learn more here
Start Free Trial

Alteryx Designer Desktop Discussions

Find answers, ask questions, and share expertise about Alteryx Designer Desktop and Intelligence Suite.

Arranging Age Buckets

MattR79
8 - Asteroid

I am trying to arrange some age buckets by the actual range rather than the first digit of the bucket which is how it is defaulting to.  Shown below is what currently have and then in the column desired is what I need to end up with.

 

UserAging Bucket (Current)Aging Bucket (Desired)
User 1

1-3

New
User 110+1-3
User 14-64-6
User 17-97-9
User 1New10+
User 21-3New
User 210+1-3
User 2 4-64-6
User 27-95-7
User 2New10+
   
   
   
   
2 REPLIES 2
Prometheus
12 - Quasar

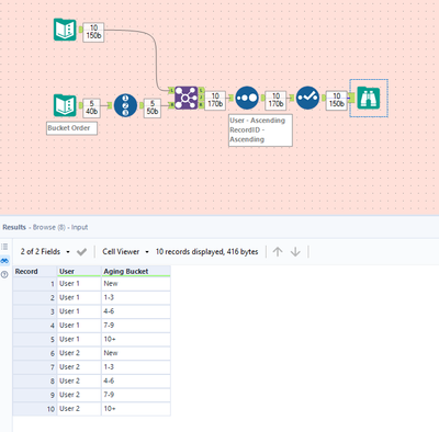
@MattR79 I used a list of your buckets in order then added a RecordID tool after that. Then I joined it back to your original data (User and Aging Bucket) then sorted on RecordID.

Arranging Buckets.PNG

binu_acs
21 - Polaris

@MattR79 another option with batch macro

image.png

Labels
Top Solution Authors