Hi I am looking for help using the arrange tool. I attached a sample of the original data and what it's supposed to look like. I am able to use the summarize tool to get the values I need but am trying to figure out how to use arrange. It's my first time. Is this even the most efficient way to get there? Any suggestions would be appreciated.
As I can see summarize is the best solution for this case.
I don't think that the arrange tool is the solution for this case. As the Arrange tool allows you to manually transpose and rearrange data columns for presentation purposes. Data is transformed so that each row is turned into multiple rows. Columns can be created by using column description data.
You can see the example for more details
Hope this Helps!
Regards
Hi @FabianAvina
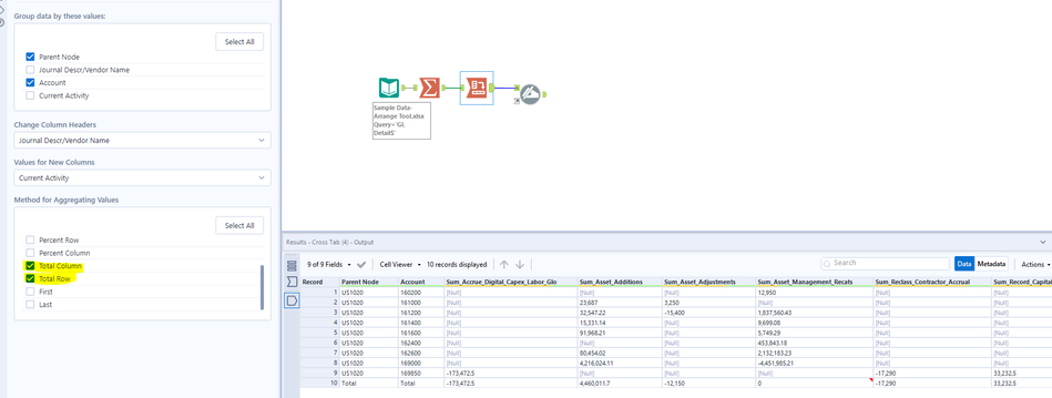
Here is how you can do it.
Workflow:
1. Using summarize tool to get summarized data.
2. Using crosstab tool Parent Node and Account as key, Journal Descr/Vendor Name as Headers, Current Activity as value. Aggregation method as sum, column total and row total.
3. Using dynamic rename to fix the column names.
Hope this helps : )
@FabianAvina - I agree with @messi007 Since you are "summing" information you should use the summarize tool first and foremost.
