Hi all,
I am bit confused with analytical apps
I created and Configured Drop Down Interface tool as below

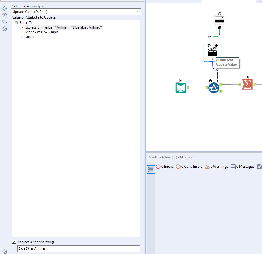
Action interface tool selected the Filter like below

Filter tool configuration like below

Whenever i am running analyical app and selecting the Airline , I am getting the window as below , not the result set

How to get the O/P based on the selected Airlines?
Thanks in Advance
Regards,
Naveen Bandla