I am facing a strange issue
Kindly help
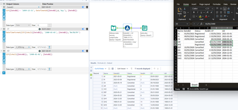
EXCEL has dummy input data in 1st sheet and screenshots in 2nd Sheet
Solved! Go to Solution.
This probably relates to excels handling of date systems and the 1904 issue -> https://support.microsoft.com/en-us/office/date-systems-in-excel-e7fe7167-48a9-4b96-bb53-5612a800b48....
A date is not a date -> it's an integer of days or seconds since a specific starting date. That is how it is stored.
My vague memory is they both have different start dates (12/31/1899 vs 01/01/1900) and perhaps the post 1904 adjustment gets these two to sync.
hi @apathetichell ,
I have a doubt if it's related to date system why all other dates are stored as is and only 1/1/1900 is stored as 1/2/1900 rest all are ok I mean 10/3/1991 is stored as 10/3/1991
YES - BECAUSE IT'S AFTER 1904. Check if you are using the 1904 date system (you probably are) - toggle it to the 1900. rerun.
This is not a bug in Alteryx, but a known issue in Excel.
Excel incorrectly assumes that the year 1900 is a leap year (which it isn’t).
As a result, All dates from 1900-03-01 onward are shifted by +1 day. So 1900-01-01 becomes day 1, but Excel shows it as January 2, 1900 (1/2/00).
How to fix or avoid it:
Option 1: Replace 1900-01-01 with Null() or another default date in Alteryx.
Option 2: Convert the date to a string before exporting
Hi @SteveY02 ,
@VJ_88my recommendation here -> go back to your original workflow. change where you set base values to '1900-01-01' to '1899-12-31' - understand why you made the change. recognize this is an excel limitation. mark this thread as a solution. close/go on to the next problem you have.
yes already did that but was trying to see if there a way

