Bring your best ideas to the AI Use Case Contest! Enter to win 40 hours of expert engineering support and bring your vision to life using the powerful combination of Alteryx + AI. Learn more now, or go straight to the submission form.
Start Free Trial

Alteryx Designer Desktop Discussions

Find answers, ask questions, and share expertise about Alteryx Designer Desktop and Intelligence Suite.

Alteryx not recognizing columns after use of Crosstab Tool

danielwyatt
6 - Meteoroid

I used the Crosstab tool to reposition my monthly revenue data (Jan-Dec), but once I use the Crosstab Tool Alteryx does not seem to be recognizing these as columns, any guidance as to why?

8 REPLIES 8
FreeRangeDingo
ACE Emeritus
ACE Emeritus

Can you provide more information, such as screenshots of before and after and/or a workflow?  There isn't much to go on from your initial post.  

danielwyatt
6 - Meteoroid

Once I do the crosstab the rest of the tools don't recognize the 1,2,3,4 columns as columns (these were the month values that are now transposed into columns). I just need to have these be created into columns with headings of each month (Jan, Feb, Mar, etc)

FreeRangeDingo
ACE Emeritus
ACE Emeritus

Can you upload with some of the data in a text tool or include the 2 .xlsx files?

danielwyatt
6 - Meteoroid

Here you go, thank you for your help

FreeRangeDingo
ACE Emeritus
ACE Emeritus

I looked at your data but I don't quite understand the problem.  But first, I changed your filter from 2022 to 2021 because there was no data for 2022.  I looked at the data after the transpose, and I see the months as I would expect.  Can you help me better understand the problem?  

 

2022-07-14_11-04-39.png

danielwyatt
6 - Meteoroid

The crosstab tool works great, the issue I am running into is after using the crosstab tool I am then trying to use the formula tool to create new columns off of the new monthly revenue "columns" but the formula tool does not recognize the newly transposed months as columns. I am trying to get it where the formula tool can recognize those as columns 

OllieClarke
16 - Nebula
16 - Nebula

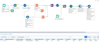
Hey @danielwyatt there's a couple of things going on here,

firstly, your month columns are called 1,2,3 etc. but your formula tool is expecting January,February,March etc.
Secondly, the data you provided only has 2 months worth of data in it.
I took a different approach of calculating your Quarter and Full year values. I had to drop some of the columns from the cross tab, so that all months ended up on the same row. Apologies if I mis-inferred the correct way to do this. 

 

OllieClarke_0-1657892368991.png

 



There is still an issue with the formula tool expecting a column called [Is Mmp] which is missing, but I don't know where that column is supposed to come from. 

 

Hope that helps,

 

OIlie

danielwyatt
6 - Meteoroid

Thank you Ollie, the crux of the question was just pulling in the "1", "2" columns so they would be read in the select tool. What exactly did you do with the three different transposes and the join multiple tool to have those columns be available for manipulation in the following select tool?

Labels
Top Solution Authors