Hi,
I have the Input data attached and looking for help on an Alteryx workflow that work horizontally. Basically, I need to pull info and calculate based on data above row 240. And with the result, I need to determine either it is within or out of a predetermined range. Could anyone please help me with this? Thank you!
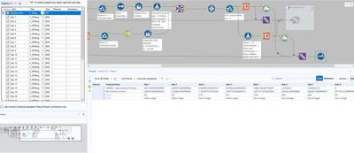
Find in attachement the way of creating these two rows at the end of file.
Let me know if it works as you want or not.😉
Hi Emmanuel, thanks so much! Do you mind if I ask for the output, is there anyway we could only print the Row 212 ,Row 26, the preset standage range and results?
Hi @Emmanuel, thank you this is exactly what I was looking. I just have a question for my own understanding, is there a reason that column starts with F1,F2 etc and not the Sub 1 Sub 2 Sub3? Is there anyway I could change for the data to start on row 6? When i did this it seems to cause an error.
Sorry for that! Other little modifications were needed.
Find in attachement the corrected workflow.
Hope it's ok this round.😉

