Hello,
Can someone please help me solve that cross-rows problem?
I failed to figure that out with the existing formulas. I would be very thankful
Best regards
Mahmoud
Solved! Go to Solution.
Hi,
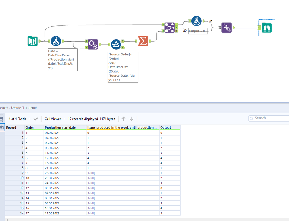
thank you so much for sharing. This smart solution, based on the "append fields" tool, cannot work for my use case.
I am looking forward to your answer. It would be hard to share the data because of the company privacy
Best regards
Mahmoud
Set the highlighted config of append tool as "Allow all append"
Hope this helps : )
Thank you so much
Happy to help : ) @Mahmoud_Turki
If my response helps please don't forget to mark my post as solution.
Cheers and have a nice day!

