Hello - I am trying to cleanse and manipulate this listing of data that I have. Its essentially a transpose and hlookup. This seems to be working well in excel but as this is just the beginning of what I'd like to do with the information and so I was hoping to do everything within Alteryx. You can see the input file that I have and the output file is what I am trying to achieve. Any help would be greatly appreciated. Thanks!
Solved! Go to Solution.
Hi @easher ,
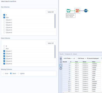
You can use a transpose tool configured as shown in the following screenshot
That will reshape the data in the form you are after. You can then use a select tool to rename the name & value fields to asset type and amount respectively.
Cheers,
Angelos
See the attached example. It looks like you want a Transpose and a Formula to reformat your currency column, (assuming you wanted to display commas and dollar signs)
