A survey was conducted on 500 respondents and asked six questions in the survey (Details
in “Data dictionary” appendix on page 2 attached file CS1 data). The company needs to identify the % of respondents who answered 4 or 5 in each “Domain area” (Question 6).
Need help in designing an Alteryx workflow for the data manipulation on the survey question (q6).
hi @vinamra101 ,
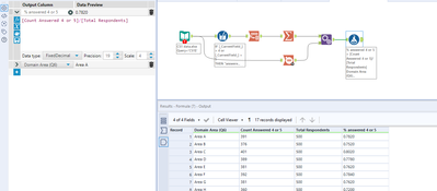
I went ahead and built out a solution that gives you the % of respondents who answered 4 or 5 in each “Domain area”. See attached workflow. I used the multi-field formula tool to create a flag for anytime a 4 or a 5 was identified in any of the domain area columns, and then used some tools from the Transform category to pivot and manipulate the data accordingly:
Let me know if this helps!
Hi @Danny S,
Thank you so much for the workflow. You are the best.
Is it possible to transform the output in form of data extract which can be directly used in tableau for visualization.
Also, is it possible to pivot the data with the original file ?
The end product in tableau looks the attached image. All in all can the cleansed data be pivoted with the original data? So that it can be easily transformed to visualization.
Basically the data will be cleansed and prepared. This prepared data shall need to uploaded to tableau either through an excel file or a tableau data source. All of this process has to be done using Alteryx automated workflow

