Hello everyone!
I need help in creating a workflow for allocating accounts.
I have list of ticket numbers(which is unique) and multiple Request types.
Requirement is Each request type should be allocated to individuals as per Allocation sheet attached.
Attached sample data.
Solved! Go to Solution.
Thank you Dina for responding.
In this workflow same ticket is allocated to multiple individuals. What I need is tickets should be allocated to all the individuals equally
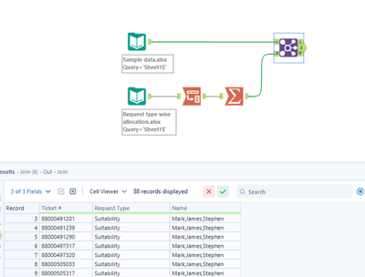
@beginner I think this is what you're after:
The join formula uses the mod function to assign each row to each person (and then the switch to make mod 0 the same as the total number of people)
Hope that helps,
Ollie
Hi Ollie,
Thank you for the below workflow. What i am trying to achieving is little different from the below solution.
For example- The output i need is - If Request type = KYC and as per allocation sheet KYC tickets should be allocated only between Jason, James and Paul, rest of the individuals should not be assigned with KYC ticket. Likewise same needs to be followed for other request types.
I have attached sample Output file, please check and assist on how i can get this using Alteryx.
Thank you!
Ah @beginner apologies, now I understand.
A little tweak to the workflow to use the multi-row formula to create a grouped recordID will get you there. I also included the (optional) randomisation of names as well
Thank you Ollie, this is exactly what i was looking for. Appreciate your help!

