I have a formatted file that I want to add a column and a description from another file, however the column descriptions are not located on the first row of the formatted file..
What is the most efficient and dynamic way to combine the two? I was considering separating the non-data rows and then joining the 2 files, but was afraid I would make the workflow too static and not consider any changes to the formatted file in the future.
Thanks!
Formatted file:
File 2
Desired Output
Hi @tiverson
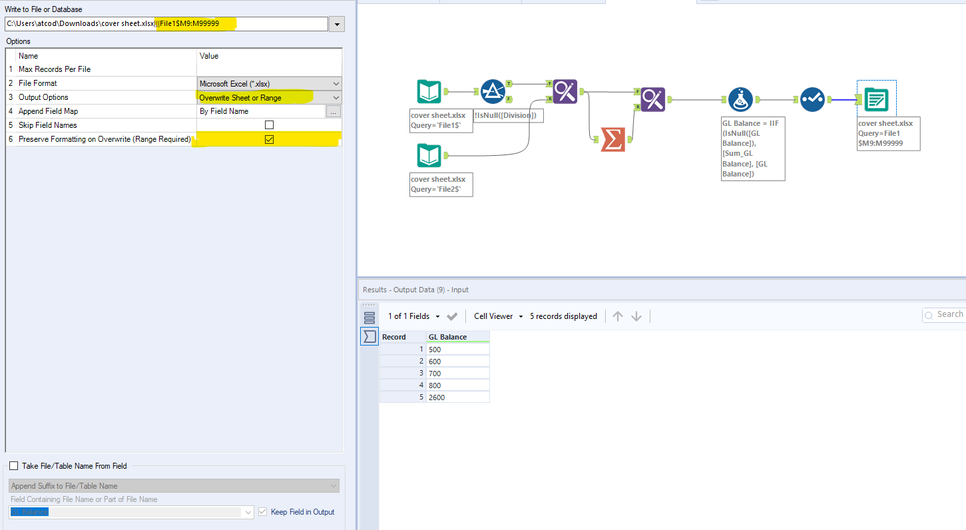
If you are ok with adding GL Balance at the end then here is how you can do it. The idea it to overwrite the column range in the existing excel itself.
Workflow:
Output:
Hope this helps : )
What would be the best way to add the header and formatting to the output file ( similar to the original file) without overwriting the original file and creating a new file?

