Hi,
I'm trying another attempt using macros to explode bill of materials. The solutions i found gave me the logical which i struggle to understand so far. And therefore as i need to add another field into the equation the macro doesn't give me the expected output. i don't know i am missing.
I started from this thread https://community.alteryx.com/t5/Alteryx-Designer-Discussions/Bill-of-Materials-challenge/td-p/86759...
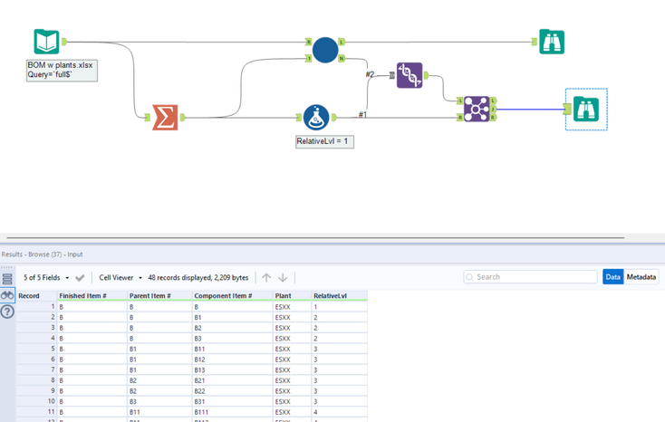
and from the attached workflow. From there, i want to add the production plant field in the input file so i can run the macro on many plants at same time(basically parent/component/plant would be the fields). Plants can use same item code or not, that's why the key would be plant+item. I can't understand where i should amend the macro to make it work at this level, i tried different ways and never got the right output; Also i'm not sure why this select record at the beginning is there.
thanks for your help
Solved! Go to Solution.
If I understand correctly, I think you just need to include the extra field [Plant] in your macro inputs. And add [Plant] as an extra join clause. If you provide some input data with the [Plant] field I can do that for you.
that seems on the picture, did you send right attachment? i seem to see the previous one
@PhilipMannering , thanks but something is wrong when i want to put in a larger dataset, i would think this is relative to the summarize tool somehow , see attached the excel please. I'm coming with 44K input records and comes out with 45 records only..
Thank you, i'll continue testing but it really looks like the solution in my context
