Hi,
How do I add a blank row at the top as the line in Light Blue in the screenshot below?
Many thanks.
In your workflow, add a text input tool with 1 empty row and union it to the rest of your workflow. Make sure the order is right to get it on top :-).
Hey @rafatomillero,
The configuration may differ depending on where you want the table headers to appear but the general approach to this is to use union your data with a table with a blank line in it:
Obviously, the English guys have a solution within 3 minutes on the community pages @IraWatt ;-)
🤣 @Sebastiaandb it the top community for a reason 😆
Hi @rafatomillero ,
Find attached one way of doing this automatically with a sample of data.
It works no matter how many columns you have.
Let me know if there is an issue.
@rafatomillero , Here is how you can add a blank row above your dataset. Please do accept my solution if it was useful.
Simple and efficient solution @IraWatt
I did it @Sebastiaandb but it takes the previous first row (EUR/USD) as a header, which is what I don't want. The reason I need to add a blank row is to rename the column to Currency.
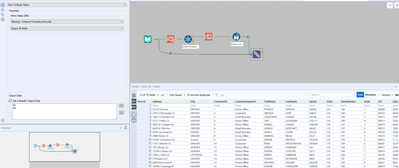
@rafatomillero if you could provide an example input dataset and how you want it too look at the end that would be useful to help understand your task. From what I gather you want to move the table down one and apply a new header, this setup may be what your looking for:
