Hello All --
I feel like this should be very simple to do, yet I cannot make it work. I am reading in a bunch of files, and I am looking to filter on only those with SKUs that the user inputs.
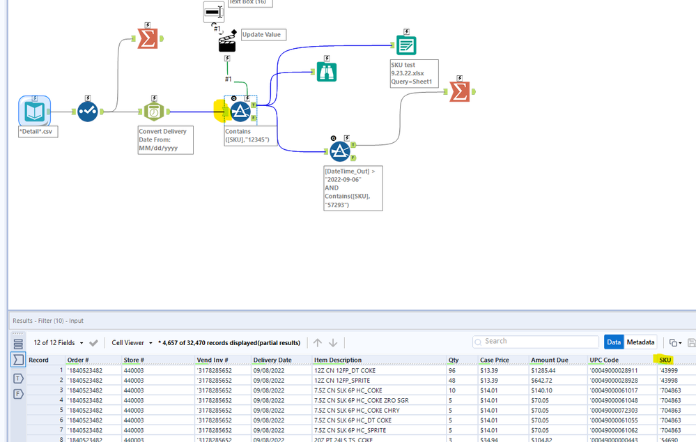
The file is a billing file, so there are columns for dates, products, invoice numbers, UPCs, SKUs, etc. All that I am trying to do is filter all of the rows that contain a specific SKU that is entered by the user.
Text Box
Action Tool
Data into filter
Can you please assist in how I can have the user input a SKU using the text box, and then only those rows of data that have that SKU to proceed through the True side of the filter tool? Any help is appreciated!
Also, if you can help with a filter by date action tool as well, that would be helpful for my next step.
Please take a look at the attached example, the setup is almost like your case. The problem that i saw at your pictures is that you are trying to use control tools without setting up the macro. You must save the control tools and the macro components (you need to convert the input into a macro input) as a new workflow and embed it into your main workflow.
Maybe it is a good idea to take a look at the macro iterative lessons Interactive Lessons - Alteryx Community
If the provided answer helped you to solve the problem/was correct, please accept it as a solution :)
Thanks.
Once you have finished your tests with data entries, change your data input to macro input tool and try again. Also, change the output tool to macro output tool.
Personally, other than that, I don't see any anomaly in your macro configuration relative to what you want to do.
And keep in mind that the next data that will enter the analytical application or the macro must have the same format as that of the input macro tool.
You can change the macro extension to analytical application by clicking on the radio button in your canvas workflow window as shown below.
Let me know if there is any issue and do not hesitate to mark this answer as solution if it helped.

