ACT NOW: The Alteryx team will be retiring support for Community account recovery and Community email-change requests Early 2026. Make sure to check your account preferences in my.alteryx.com to make sure you have filled out your security questions. Learn more here
Start Free Trial

Alteryx Designer Desktop Discussions

Find answers, ask questions, and share expertise about Alteryx Designer Desktop and Intelligence Suite.
SOLVED

ALL OUTPUTS in 1 EXCEL Sheet/Tab

iamviraj13
8 - Asteroid

I hope everyone is well and safe. I have been exporting many tables or outputs from Alteryx into Excel but just 1 at a time. Can someone help me exporting all outputs on the same sheet? 

For Example: If there 5 outputs in Alteryx, I want all to be exported to 1 Excel sheet. And also how would you export 5 in separate tab each?

Thanks in advance.

5 REPLIES 5
DavidP
17 - Castor
17 - Castor

Starting with the easier question, if you have 5 different outputs, you can simply specify the file and sheet name you want every one to be written to using the format

 

filename.xlsx|||Sheetname for each. So if you keep filename the same and use 5 different options for Sheetname, they'll be written to 5 sheets in the same file.

 

You can also do this dynamically by creating the file and sheet names as fields in your data and then use the option to take filename from a field in the Output data tool.

 

As for your 1st question, you can do one of the following:

 

  1. Combine the data to a single set so that you can just write it once
  2. Write each data set to a specific range in the excel sheet either by
    1. specifying the cell range like this:  filename.xlsx|||Sheetname$A1:E15
    2. create named ranges in the excel sheet and write to the ranges instead, like this: filename.xlsx|||nameofrange

 

If you'd like to share a specific requirement, please share some data and the required output, then we can have a look.

 

 

iamviraj13
8 - Asteroid

@DavidP Thank you for the advice. But would I be able to export all 5 outputs at once? That would be a help.

DavidP
17 - Castor
17 - Castor

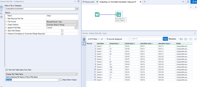
The below example shows a data set with a column Identifier that specifies the Sheet Name the data should be written to. The Output data tool then writes the data into various sheets.

 

Is that what you're looking for?

 

DavidP_0-1591886648235.png

DavidP_1-1591886692992.png

 

 

Gratus_tz
8 - Asteroid

Hi I hope your doing well, so I have tried out with the ||| sheet differentiator but i still get the Errors, so i have just shared a designed Workflow that implement the Errors. 
NB: Each filter tool output a different Data set. Please can you Assist me with this 

Qiu
21 - Polaris
21 - Polaris

@Gratus_tz 
If you want to output different sheets with one Excel File, we can either use A Full Path option or use "Block Until Done" tool to seperate the data streams.

0523-Gratus_tz.png

Labels
Top Solution Authors