Hi,
I'm experiencing an issue with the AB Test function in Alteryx. The error message suggests that I'm fields that have missing values. But I've checked my data and haven't found any missing values:
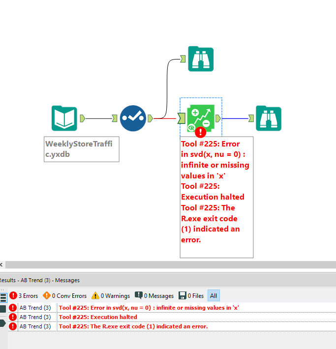
Error: AB Trend (3): Tool #225: Error in svd(x, nu = 0) : infinite or missing values in 'x'
Error: AB Trend (3): Tool #225: Execution halted
Error: AB Trend (3): Tool #225: The R.exe exit code (1) indicated an error.
I've attached photos of my workflow and I've attached the input file (WeeklySToreTraffic) that i'm using.
Anyone who can help me to solve this?
Thanks

