Hi,
This is a 2-part question. If you have a better solution to remove the T/F filter mentioned below, please let me know!
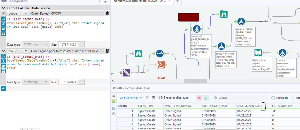
The queue column is based on multiple formulas but I need anything that says "order signed" to go through a 2nd set of formulas then enter those results back into the queue column. My idea was to use a T/F filter for the "Order signed" category, if they fall into the T filter then apply to formulas below (picture 1). Then combine these results back into the original set of data.
Question 1: Why is the datetimeadd formula not working? I know the signed date is within the last 7 days.
Question 2: How do I bring this data back into the data set? I need the results to go back into the join tool where the red star is.

