Hello,
From a macro that I found in the community, I have created another macro that, depending on whether it is an excel or text file, is generated by the Alteryx database.
I have created three macros: One that identifies the type of file to import, another that imports several excel files and another that imports a txt or csv file.
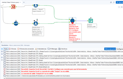
The problem I have is when executing the import macro of an excel file, if I execute it from the select macro it does not give problems but if I execute it from the initial flow I get the following error:
Error: Macro select (264): Record #1: Import Excel: Record #1: Tool #11: Set up a connection to use the tool
Error: Select Macro (264): Record #1: Import Excel: The output connection "Output" was invalid
Error: Macro select (264): The output connection "Output134" was invalid

Please, could you tell me what this error could be due to? Since it is quite strange.
Thank you, Gabriel