Hi everyone,
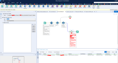
I am trying to load the latest .xls file with a directory tool but I am obtaining an error that says that the path is not being found...
It loads all the data perfectly, the only problem is with the dynamic input tool, as you can see in the image below

Thanks in advice! 