Hey!
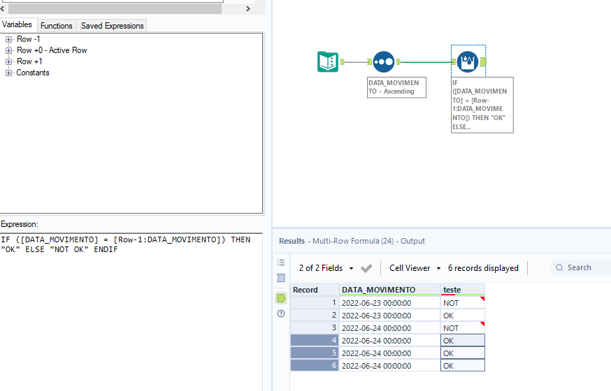
I am trying to create a simple formula that checks if the previous date is different. I was able to do that, however, once it detects a "NOT" then ALL subsequent rows should also be NOT as well, so I can filter this information later on. How can I do that using multirow? Is there any advanced logic for that?
Also, we should skip the first row, so THAT it will only contain one "NOT" in the whole dataset.

Thanks!