Hi everyone!
I've seen a handful of other similar questions but those solutions don't quite work for my case.
Basic background info: we hold trainings where questions have to be asked and answered. I'm need to record how long someone attended and how many questions they've answered (4 or more are asked). Some people disconnect in the middle and rejoin which causes 2+ entries/rows in the report that needs to be consolidated into a single row.
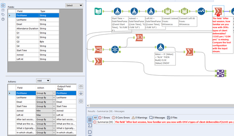
(Picture 1)
To do this I’m trying to summarize duplicate rows by Min Joined and Max Left At to get 1 row for the Record ID before Transpose. The issue I'm running into is that in the first Summarize it keeps/looks for the original 4+ questions so in the next Input I load in, where the questions are different, I have to remove the original 4+ from Actions and Group By the new questions.
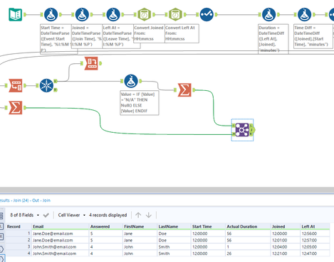
(Picture 2)
If you remove the first Summarize and run the workflow you'll see in the final Join that the rows get duplicated if they have different join/leave times.
Is there a way to dynamically summarize the 4+ questions being asked so it doesn't have to be updated with each new Input?


Thanks!