Hello!
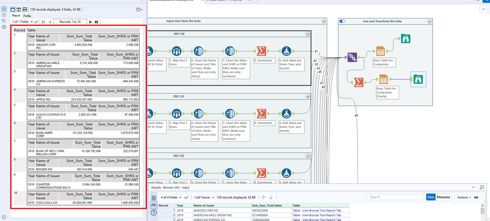
I'm wondering if anyone knows how to convert the data from the basic table to the desired table (see the excel pic). Also, I'm wondering if we can have dynamic filtering in this case. I'm planning to have dynamic filtering on the year and quarter. Should we just make a graph for that one? Lastly, does anyone know how to make a percent change from the previous quarter to the current quarter? What should I do? I hope someone can help me with this. I appreciate your time!!

