Dear All,
I have several files in one directory as below, what I want to do is combine the data into one file with a sheet name that matches the file name below.


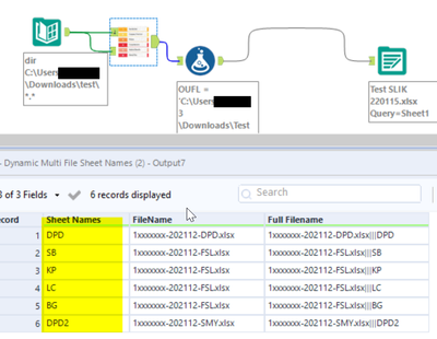
I completed the step above, however the data from the above file is not properly stored in the file.
Only the sheet name is saved, but no data is preserved.

is there an error in my workflow? Need advice from you.
Thank you and regards,
Ar13f