Hi all
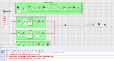
I was trying out the PDF input macro that is available in the gallery however I'm getting an error message as shown below.

Any idea to solve this one. I have gone through the documentation of this macro and installed the R package. I have attached the macro, WF and the inut pdf file used.

Thanks for your time.