Hello,
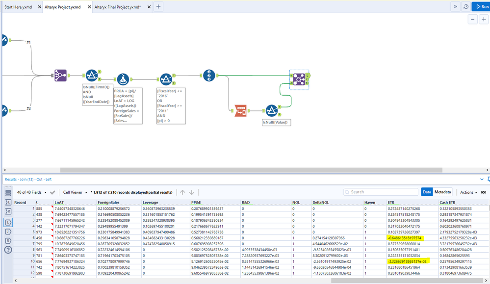
In the workflow below, I am trying to replace values in the ETR and CashETR fields as follows:
- values below 0 should be reset to 0
- values above 1 should be reset to 1
I've tried using IF/ELSEIF and IIF formulas, but they don't seem to be working... I'm not quite sure how to make it work with FindReplace, it doesn't seem like I can set the parameters I need with that tool.
I think the data type may be the issue for ETR and CashETR, but if it changes, I need these fields to keep the same number of decimals for future calculations that need to be made with the Summarize tool.
The values in the left side of the join are the ones to be replaced.
Any help would be appreciated, thanks!