Hi i would appreciate if someone from the comunity could help me with this:
I'm sure there is an easy solution for this but i'm blocked.
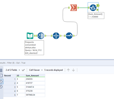
I have filtered the ID's that sum more or are equeal to 250.000€:

Once i know the IDs that match my filter (in this case ID's: 3, 4, 5, 6 and 7) i want to filter my data and delete IDs below 250.000€ (in this case IDs: 1, 2, 8 and 9)

I know i can do it through a filter by typing the records manually but i want to avoid to type all this records manually so i was wondering if there is any other way to filter the data.

Thank you!!
Cecilia