Hello all, fairly new to Alteryx here and still learning all the tools I have at my disposable.
I have a requirement where I need to output a report without column headers. In my report I have [Employee ID], [Employee Name] and different measures across different months. The excel report should only contain the Employee ID and Name as the headers.
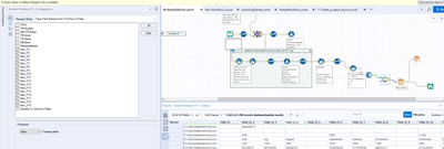
So far I have tried using dynamic rename and selecting 'Take Field Names from First Row of Data' option in the rename mode but I'm getting a bunch of new column names. The output is a basic table tool then render to send all the reports to a specific folder.
What am I doing wrong in the dynamic rename? I don't want the Field_25 etc. etc. including screenshot of my workflow .
