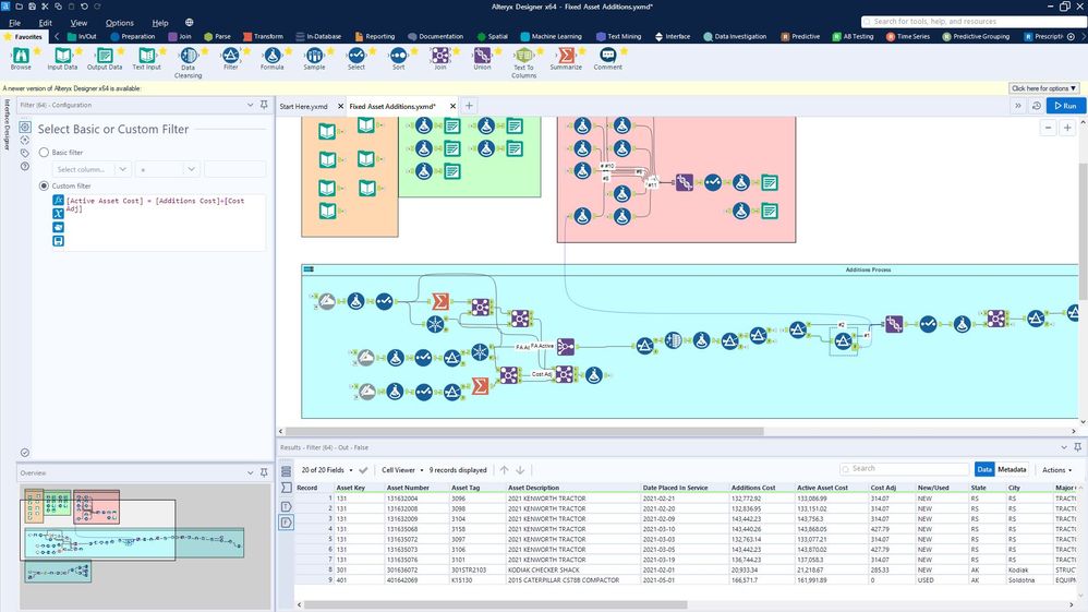
I have 3 fields "Active Asset Cost", "Additions Cost", and "Cost Adj". I want to filter out any entries where the Active Asset Cost isn't the Additions Cost + Cost Adj. I created a filter with just that equation [Active Asset Cost] = [Additions Cost]+[Cost Adj] . It correctly filters 24 of my 33 test items, but of the 9 it filtered out only 1 actually doesn't make the statement true. I first thought it was a rounding issue, but I've checked and all of the fields are fixed decimal 19.2. Any thoughts on what I'm doing wrong or how to troubleshoot?
