We have a field 'Company' that is disappearing from the select tool even though you can see it coming into the select tool from a previous union tool. We have double checked each file in the directory to make sure there is a column with the name 'Company' and all files do contain that column name. Why would this happen?
The workflow has been run, saved, closed, opened and we have exited Alteryx and came back in with no success! Please see screen shots below:
Union tool:

Connection:

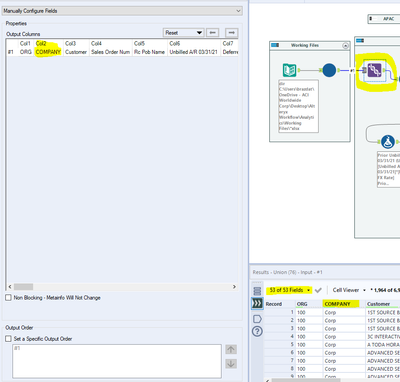
Incoming select tool where Company disappears in the list but shows in the results at the bottom:

Outgoing select tool 'Company' has disappeared in both the list and the results and there should be 48 fields:

Any insight you can provide is greatly appreciated! Thank you in advance Community!
Cherie