Hello
I am wondering if there is a creative solution to finding errors quickly in a workflow.

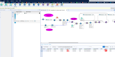
See the screenshot. This invoice has not made it through my workflow. In order to find where it has 'escaped' / why it hasn't, i am having to click on every tool along the workflow and filtering the invoice number. This is very time consuming.
Is there a shortcut that I can enter the invoice number and it will tell me where in the workflow it has fallen through?
Thanks