I am having difficultly with an iterative macro.
Only the first entry passes through the macro. The second record fails and generates the following error message.
Error: The field “URL” is missing. Compare the tool configuration with the input stream
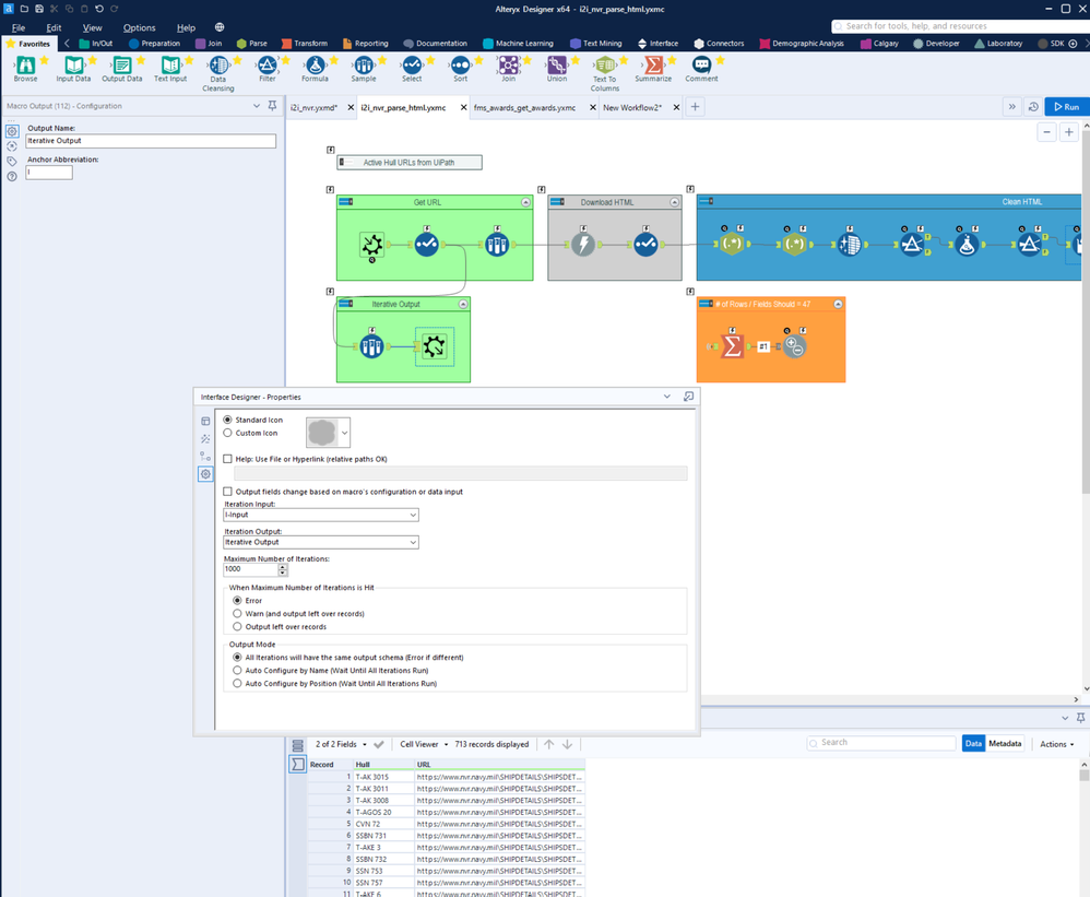
The screenshot of the macro below includes the configuration of the macro in Interface Designer as well as the output of the Iterative Output, that clearly shows the inclusion of the URL field. The Sample tool that precedes it is set to Skip 1st N rows with N=1.
