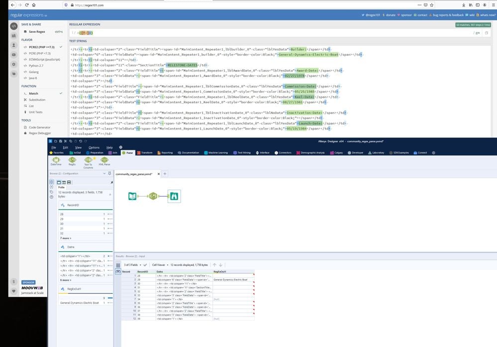
Parse question... I am trying to capture text from between > < tags. I am using the expression >([^<]+) I also tried >(.*?)< Both work on Regex101, but neither approach worked with Alteryx. Any ideas? Workflow example attached.
Thanks.
Why is it so cumbersome to take a screenshot in Windows. Why can't it be as simple as **bleep**, Cmd, 3 or 4? Thank you Alteryx for forcing me to buy a PC (yuck).
