Hi,
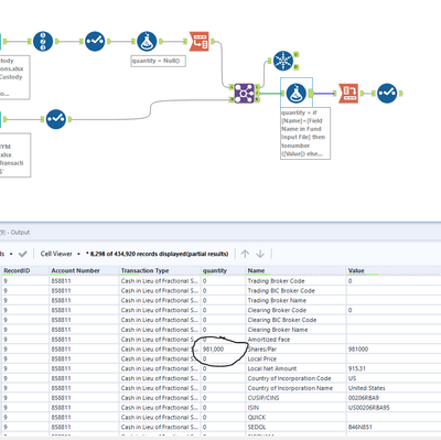
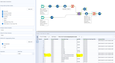
I am calculating a column using formula, but when i cross tab the table using the same column as group by field, I am getting duplicate where record count is doubled( can refer to the record id filed)
Any idea how to solve this as i want calculated new value to come with the actual records without duplicate?
Attaching screenshots of both with configuration of crosstab for reference
Thanks!

