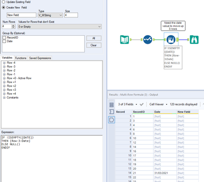
I want the date value to move up 3 places but the formula is not giving any output
I need the date value to move up 3 places e.g. Date value in RecordID 21 should be at RecordID 18
| RecordID | Date |
| 1 | |
| 3 | |
| 4 | |
| 6 | |
| 8 | |
| 10 | |
| 12 | |
| 14 | |
| 16 | |
| 17 | |
| 18 | |
| 19 | |
| 20 | |
| 21 | 31/03/2021 |
| 22 | |
| 23 | |
| 24 | |
| 25 | 31/03/2021 |
| 26 | |
| 27 | |
| 28 | |
| 29 | 31/03/2021 |
| 30 | |
| 31 | |
| 32 | |
| 33 | 31/03/2021 |
| 34 | |
| 35 | |
| 36 | |
| 37 | 31/03/2021 |
| 38 | |
| 39 | |
| 40 | |
| 41 | 31/03/2021 |
| 42 | |
| 43 | |
| 44 | |
| 45 | 31/03/2021 |
| 46 | |
| 47 | |
| 48 | |
| 49 | 31/03/2021 |
| 50 | |
| 51 | |
| 52 | |
| 53 | |
| 55 | 31/03/2021 |
| 57 | |
| 58 | |
| 60 | |
| 62 | 31/03/2021 |
| 64 | |
| 65 | |
| 67 | |
| 69 | 31/03/2021 |
| 71 | |
| 72 | |
| 74 | |
| 76 | 31/03/2021 |
| 78 | |
| 79 | |
| 81 | |
| 83 | 31/03/2021 |
| 85 | |
| 86 | |
| 88 | |
| 90 | 31/03/2021 |
| 92 | |
| 93 | |
| 95 | |
| 97 | 31/03/2021 |
| 99 | |
| 100 | |
| 102 | |
| 104 | 31/03/2021 |
| 106 | |
| 107 | |
| 109 | |
| 111 | 31/03/2021 |
| 113 | |
| 114 | |
| 116 | |
| 118 | 31/03/2021 |
| 120 | |
| 121 | |
| 123 | |
| 125 | 31/03/2021 |
| 127 | |
| 128 | |
| 130 | |
| 132 | 31/03/2021 |
| 134 | |
| 135 | |
| 137 | |
| 139 | 31/03/2021 |
| 140 | |
| 141 | |
| 142 | |
| 143 | |
| 144 | 31/03/2021 |
| 145 | |
| 146 | |
| 147 | |
| 148 | 31/03/2021 |
| 149 | |
| 150 | |
| 151 | |
| 152 | |
| 153 | |
| 154 | |
| 155 | |
| 156 | |
| 157 | |
| 158 | |
| 159 | |
| 160 | |
| 161 | |
| 162 | |
| 163 | |
| 164 | |
The multi row formula I am using is:
IF !ISEMPTY([DATE])
THEN [Row-3:Date]
ELSE NULL()
ENDIF

However I am not getting any output.
Why is it so?
Please find example workflow attached