Hello Everyone.
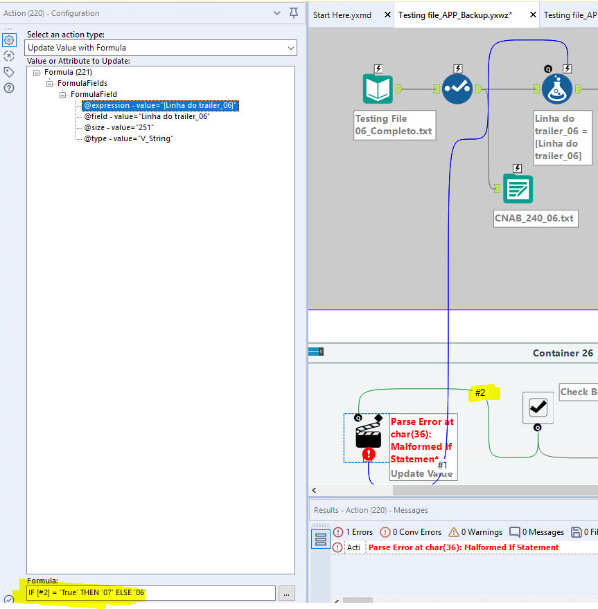
I am trying to put an "if statement" in the action tool, however it gives me error.
I'm pretty sure that the this statement is correct, so maybe there is another rule when trying to use it in the Action Tool.
Here is the printscreen. Does anybody knows what could be wrong?

Thanks in advance!