Hello my fellow Alteryx Community Members,
I'm working on a 'Macro Interface Tools' project and need your help.
Basically, I'm trying to add 'Interface Tools' to my macro input but not sure if I'm taking the right approach.
My goal: Give the end-user the ability to...
1) Select a specific [Patient Sex]/[Gender] from the data source (required field),
2) Select either an [Age] or [Birthdate]; preferably [Birthdate] in the "YYYY-MM-DD" format (required field), and
3) Select a Geographic location in the form of [State] (required field).

Ultimately, the end-user must have these fields (in their Input dataset) to result in desired output of macro.
Example-1: If end-user only selects [Patient Sex]/[Gender] = M/Male, the macro output result will only show M/Male [Personas].
Example-2: If end-user only selects [Patient Sex]/[Gender] = F/Female and [Birthdate], the macro output result will only show F/Female [Personas] with specific [Birthdate] specified.
Example-3: If end-user selects both [Patient Sex]/[Gender] = M/Male and F/Female, and specific [Birthdate], with a selected Geographic location of a specific [State], the macro output result will only show the selected Personas with the selected [Birthdates] in the selected [State(s)] within associated dataset.
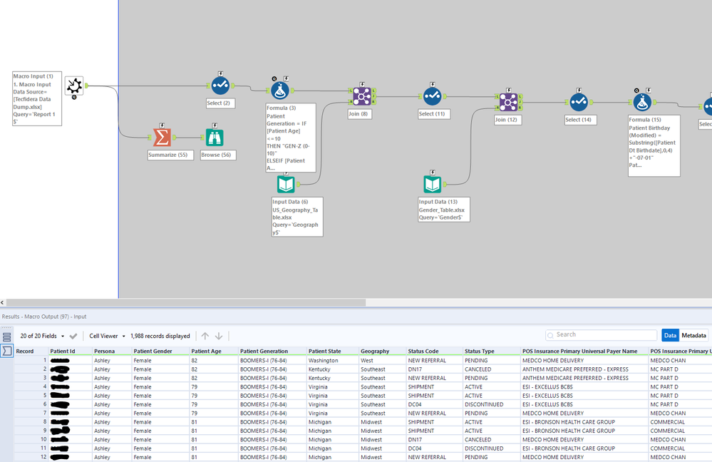
Current view of Macro Input/Workflow:

Thanks for any help in advance!
Respectfully,
Corey