Hi
I have two main question here that would like to ask below :
1. How should i build the workflow if i want the percentage calculation as shown in the diagram below.
For instance, if the amount sitting under <31-60 > bracket ,i would need to multiply the amount with 50% and the amount calculated will be shown in the result K. I have also attached the excel working for your reference
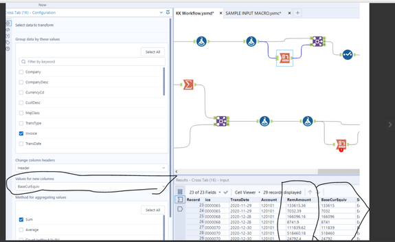
2. Previously, i have performed the ageing bracket grouping with just one sets of data amount (refer to first screenshot ,column G) . However, now i have extra data of amount ( column F) to use it as the ageing bracket value. However, after multiple times of trying , the alteryx still reading the value from column G
May i know how can i amend to ask the alteryx to read column F instead?
Is it correct that i amend it on the correct function tool as shown in the second screenshot picture below?From the screenshot below, i want the value of the " BaseCurEquiv" but the alteryx keep reading the " RemAmount". May i know how should i change it?

