Hi,
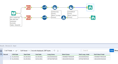
I am trying to get the difference or DoD variance for 2 rows and 2 columns. Below is what I have so far. I just am not sure what tools I need to use or if I need to do something to re arrange my data so I can use a basic formula tool to just [column}-{column].

Thanks,
Jon