Hello my fellow Alteryx Community,
I need your help.
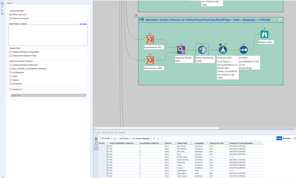
In the workflow below, I'm attempting to remove all rows with null values in the column(s) [Primary ICD Code] and [Primary ICD Code Description]. However, when I used the DATA CLEANSING tool w/selected fields to cleanse, there was no change (i.e. it did not remove the rows).
Am I doing something wrong here?
Workflow:

Thanks for your support in advance!
Respectfully,
Corey