Good day,
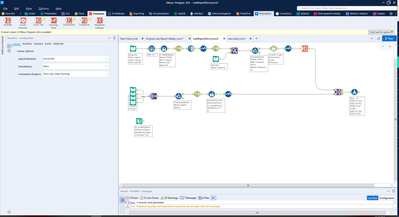
I have a monthly report that requires me to take weekly data, which has columns containing staff names, and the dates in the month.
How can I add them from a directory into my workflow. I added them individually however would prefer an alternative.
Files are in .CSV
Appreciate any assistance.
